|
Source |
Alliance of Genome Resources |



| Category | ID | Classification term | Gene | Evidence | Inferred from | Organism | Reference |
|---|---|---|---|---|---|---|---|
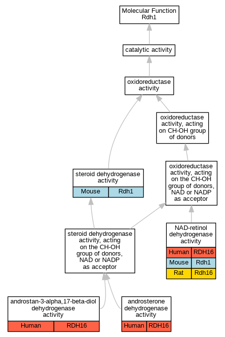
| Molecular Function | GO:0047044 | androstan-3-alpha,17-beta-diol dehydrogenase activity | RDH16 | IDA | Human | PMID:10329026 | |
| Molecular Function | GO:0047044 | androstan-3-alpha,17-beta-diol dehydrogenase activity | RDH16 | IDA | Human | PMID:9677409 | |
| Molecular Function | GO:0047023 | androsterone dehydrogenase activity | RDH16 | IDA | Human | PMID:9677409 | |
| Molecular Function | GO:0004745 | NAD-retinol dehydrogenase activity | RDH16 | IDA | Human | PMID:10329026 | |
| Molecular Function | GO:0004745 | NAD-retinol dehydrogenase activity | RDH16 | IDA | Human | PMID:12534290 | |
| Molecular Function | GO:0004745 | NAD-retinol dehydrogenase activity | RDH16 | IDA | Human | PMID:9677409 | |
| Molecular Function | GO:0004745 | NAD-retinol dehydrogenase activity | Rdh1 | IDA | Mouse | PMID:11562362 | |
| Molecular Function | GO:0004745 | NAD-retinol dehydrogenase activity | Rdh1 | IDA | Mouse | PMID:12855677 | |
| Molecular Function | GO:0004745 | NAD-retinol dehydrogenase activity | Rdh16 | IDA | Rat | PMID:7499345|RGD:1299624 | |
| Molecular Function | GO:0016229 | steroid dehydrogenase activity | Rdh1 | IDA | Mouse | PMID:11562362 | |
| Cellular Component | GO:0005789 | endoplasmic reticulum membrane | Rdh16 | IDA | Rat | PMID:11601977|RGD:14390050 | |
| Cellular Component | GO:0043231 | intracellular membrane-bounded organelle | RDH16 | IDA | Human | PMID:9677409 | |
| Cellular Component | GO:0031090 | organelle membrane | Rdh16 | IDA | Rat | PMID:11601977|RGD:14390050 | |
| Biological Process | GO:1900054 | positive regulation of retinoic acid biosynthetic process | Rdh16 | IMP | Rat | PMID:21138835|RGD:6771354 | |
| Biological Process | GO:0042573 | retinoic acid metabolic process | Rdh16 | IDA | Rat | PMID:7499345|RGD:1299624 | |
| Biological Process | GO:0001523 | retinoid metabolic process | Rdh1 | IDA | Mouse | PMID:11562362 | |
| Biological Process | GO:0042572 | retinol metabolic process | Rdh16 | IDA | Rat | PMID:7499345|RGD:1299624 | |
| Biological Process | GO:0008202 | steroid metabolic process | RDH16 | IDA | Human | PMID:9677409 | |
| Biological Process | GO:0008202 | steroid metabolic process | Rdh1 | IDA | Mouse | PMID:11562362 |
| EXP Inferred from experiment |
| IDA Inferred from direct assay |
| IEP Inferred from expression pattern |
| IGI Inferred from genetic interaction |
| IMP Inferred from mutant phenotype |
| IPI Inferred from physical interaction |
| HTP Inferred from High Throughput Experiment |
| HDA Inferred from High Throughput Direct Assay |
| HMP Inferred from High Throughput Mutant Phenotype |
| HGI Inferred from High Throughput Genetic Interaction |
| HEP Inferred from High Throughput Expression Pattern |
Mouse Genome Database (MGD), Gene Expression Database (GXD), Mouse Models of Human Cancer database (MMHCdb) (formerly Mouse Tumor Biology (MTB)), Gene Ontology (GO) |
||
|
Citing These Resources Funding Information Warranty Disclaimer, Privacy Notice, Licensing, & Copyright Send questions and comments to User Support. |
last database update 04/07/2026 MGI 6.24 |
|
|
|
||