|
Source |
Alliance of Genome Resources |



| Category | ID | Classification term | Gene | Evidence | Inferred from | Organism | Reference |
|---|---|---|---|---|---|---|---|
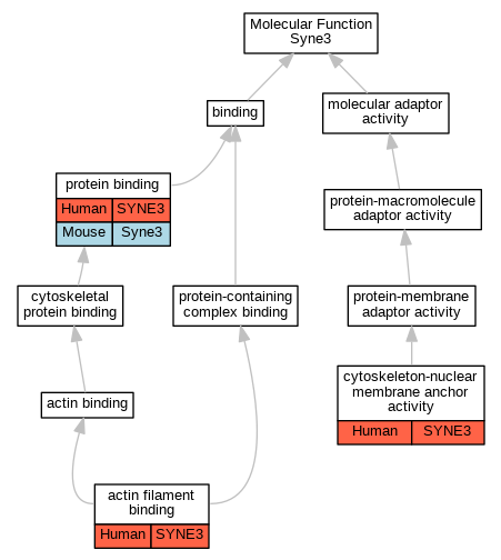
| Molecular Function | GO:0051015 | actin filament binding | SYNE3 | IMP | Human | PMID:22518138 | |
| Molecular Function | GO:0140444 | cytoskeleton-nuclear membrane anchor activity | SYNE3 | IDA | Human | PMID:18396275 | |
| Molecular Function | GO:0005515 | protein binding | SYNE3 | IPI | UniProtKB:O94901 | Human | PMID:18396275 |
| Molecular Function | GO:0005515 | protein binding | SYNE3 | IPI | UniProtKB:Q9UH99 | Human | PMID:18396275 |
| Molecular Function | GO:0005515 | protein binding | SYNE3 | IPI | UniProtKB:O14656 | Human | PMID:18827015 |
| Molecular Function | GO:0005515 | protein binding | SYNE3 | IPI | UniProtKB:Q6ZWR6 | Human | PMID:22518138 |
| Molecular Function | GO:0005515 | protein binding | Syne3 | IPI | UniProtKB:Q91ZU6-6 | Mouse | MGI:MGI:3807136|PMID:18638474 |
| Molecular Function | GO:0005515 | protein binding | Syne3 | IPI | UniProtKB:Q9ER39 | Mouse | MGI:MGI:3814961|PMID:18827015 |
| Molecular Function | GO:0005515 | protein binding | Syne3 | IPI | UniProtKB:Q91ZU6 | Mouse | MGI:MGI:3807136|PMID:18638474 |
| Molecular Function | GO:0005515 | protein binding | Syne3 | IPI | PR:Q5SS91-1 | Mouse | PMID:20711465 |
| Cellular Component | GO:0045111 | intermediate filament cytoskeleton | syne3 | IMP | ZFIN:ZDB-GENO-130502-1 | Zfish | PMID:21303928 |
| Cellular Component | GO:0034993 | meiotic nuclear membrane microtubule tethering complex | SYNE3 | IDA | Human | PMID:18396275 | |
| Cellular Component | GO:0034993 | meiotic nuclear membrane microtubule tethering complex | Syne3 | IDA | Mouse | PMID:20711465 | |
| Cellular Component | GO:0016020 | membrane | SYNE3 | HDA | Human | PMID:19946888 | |
| Cellular Component | GO:0005635 | nuclear envelope | SYNE3 | IDA | Human | PMID:21937718 | |
| Cellular Component | GO:0005635 | nuclear envelope | SYNE3 | IDA | Human | PMID:22518138 | |
| Cellular Component | GO:0031965 | nuclear membrane | SYNE3 | IDA | Human | GO_REF:0000052 | |
| Cellular Component | GO:0005640 | nuclear outer membrane | Syne3 | IDA | Mouse | MGI:MGI:4430813|PMID:18396275 | |
| Biological Process | GO:0007010 | cytoskeleton organization | SYNE3 | IMP | Human | PMID:21937718 | |
| Biological Process | GO:0090150 | establishment of protein localization to membrane | SYNE3 | IDA | Human | PMID:22518138 | |
| Biological Process | GO:0008360 | regulation of cell shape | SYNE3 | IMP | Human | PMID:21937718 |
| EXP Inferred from experiment |
| IDA Inferred from direct assay |
| IEP Inferred from expression pattern |
| IGI Inferred from genetic interaction |
| IMP Inferred from mutant phenotype |
| IPI Inferred from physical interaction |
| HTP Inferred from High Throughput Experiment |
| HDA Inferred from High Throughput Direct Assay |
| HMP Inferred from High Throughput Mutant Phenotype |
| HGI Inferred from High Throughput Genetic Interaction |
| HEP Inferred from High Throughput Expression Pattern |
Mouse Genome Database (MGD), Gene Expression Database (GXD), Mouse Models of Human Cancer database (MMHCdb) (formerly Mouse Tumor Biology (MTB)), Gene Ontology (GO) |
||
|
Citing These Resources Funding Information Warranty Disclaimer, Privacy Notice, Licensing, & Copyright Send questions and comments to User Support. |
last database update 12/30/2025 MGI 6.24 |
|
|
|
||