|
Source |
Alliance of Genome Resources |



| Category | ID | Classification term | Gene | Evidence | Inferred from | Organism | Reference |
|---|---|---|---|---|---|---|---|
| Molecular Function | GO:0004128 | cytochrome-b5 reductase activity, acting on NAD(P)H | Por | IDA | Rat | PMID:16055078|RGD:4889840 | |
| Molecular Function | GO:0009055 | electron transfer activity | Por | IDA | Rat | PMID:19171935|RGD:4889812 | |
| Molecular Function | GO:0019899 | enzyme binding | Por | IPI | RGD:2458 | Rat | PMID:11350928|RGD:2306635 |
| Molecular Function | GO:0019899 | enzyme binding | Por | IPI | UniProtKB:P06762 | Rat | PMID:15516695|RGD:8554849 |
| Molecular Function | GO:0019899 | enzyme binding | Por | IPI | UniProtKB:P05177 | Rat | PMID:15680923|RGD:8553304 |
| Molecular Function | GO:0019899 | enzyme binding | Por | IPI | UniProtKB:P05181 | Rat | PMID:15680923|RGD:8553304 |
| Molecular Function | GO:0019899 | enzyme binding | Por | IPI | UniProtKB:P11509 | Rat | PMID:15680923|RGD:8553304 |
| Molecular Function | GO:0019899 | enzyme binding | Por | IPI | UniProtKB:P33261 | Rat | PMID:15680923|RGD:8553304 |
| Molecular Function | GO:0019899 | enzyme binding | Por | IMP | Rat | PMID:16928691|RGD:1599694 | |
| Molecular Function | GO:0019899 | enzyme binding | Por | IPI | RGD:1317784 | Rat | PMID:17446262|RGD:4889826 |
| Molecular Function | GO:0019899 | enzyme binding | Por | IDA | Rat | PMID:9774150|RGD:1599688 | |
| Molecular Function | GO:0050660 | flavin adenine dinucleotide binding | Por | IMP | Rat | PMID:16928691|RGD:1599694 | |
| Molecular Function | GO:0010181 | FMN binding | Por | IMP | Rat | PMID:16928691|RGD:1599694 | |
| Molecular Function | GO:0016787 | hydrolase activity | Por | IDA | Rat | PMID:16226717|RGD:4889838 | |
| Molecular Function | GO:0047726 | iron-cytochrome-c reductase activity | Por | IDA | Rat | PMID:15823091|RGD:4889615 | |
| Molecular Function | GO:0050661 | NADP binding | Por | IMP | Rat | PMID:16928691|RGD:1599694 | |
| Molecular Function | GO:0050661 | NADP binding | Por | IDA | Rat | PMID:9774150|RGD:1599688 | |
| Molecular Function | GO:0003958 | NADPH-hemoprotein reductase activity | POR | IDA | Human | PMID:10048323 | |
| Molecular Function | GO:0003958 | NADPH-hemoprotein reductase activity | POR | IDA | Human | PMID:19448135 | |
| Molecular Function | GO:0003958 | NADPH-hemoprotein reductase activity | POR | IDA | Human | PMID:2513880 | |
| Molecular Function | GO:0003958 | NADPH-hemoprotein reductase activity | Por | IMP | Rat | PMID:16928691|RGD:1599694 | |
| Molecular Function | GO:0003958 | NADPH-hemoprotein reductase activity | Por | IDA | Rat | PMID:19171935|RGD:4889812 | |
| Molecular Function | GO:0003958 | NADPH-hemoprotein reductase activity | Por | IDA | Rat | PMID:9774150|RGD:1599688 | |
| Molecular Function | GO:0008941 | nitric oxide dioxygenase activity | Por | IDA | Rat | PMID:19152507|RGD:2316786 | |
| Molecular Function | GO:0016491 | oxidoreductase activity | Por | IMP | MGI:MGI:2159651 | Mouse | PMID:11742006 |
| Molecular Function | GO:0005515 | protein binding | POR | IPI | UniProtKB:O00264 | Human | PMID:21081644 |
| Molecular Function | GO:0005515 | protein binding | POR | IPI | UniProtKB:P00181 | Human | PMID:21081644 |
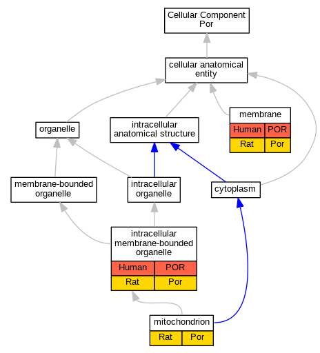
| Cellular Component | GO:0043231 | intracellular membrane-bounded organelle | POR | IDA | Human | PMID:9618440 | |
| Cellular Component | GO:0043231 | intracellular membrane-bounded organelle | Por | IDA | Rat | PMID:9774150|RGD:1599688 | |
| Cellular Component | GO:0016020 | membrane | POR | HDA | Human | PMID:19946888 | |
| Cellular Component | GO:0016020 | membrane | Por | IDA | Rat | PMID:19152507|RGD:2316786 | |
| Cellular Component | GO:0005739 | mitochondrion | Por | IDA | Rat | PMID:9774150|RGD:1599688 | |
| Biological Process | GO:0009437 | carnitine metabolic process | Por | IEP | Rat | PMID:16616465|RGD:4889829 | |
| Biological Process | GO:0090346 | cellular organofluorine metabolic process | POR | IDA | Human | PMID:19448135 | |
| Biological Process | GO:0071372 | cellular response to follicle-stimulating hormone stimulus | Por | IEP | Rat | PMID:19077323|RGD:2316787 | |
| Biological Process | GO:0071371 | cellular response to gonadotropin stimulus | Por | IEP | Rat | PMID:19077323|RGD:2316787 | |
| Biological Process | GO:0071375 | cellular response to peptide hormone stimulus | Por | IEP | Rat | PMID:19077323|RGD:2316787 | |
| Biological Process | GO:0070988 | demethylation | Por | IDA | Rat | PMID:19171935|RGD:4889812 | |
| Biological Process | GO:0022900 | electron transport chain | POR | IDA | Human | PMID:10048323 | |
| Biological Process | GO:0022900 | electron transport chain | POR | IDA | Human | PMID:2513880 | |
| Biological Process | GO:0019395 | fatty acid oxidation | Por | IDA | Rat | PMID:17400174|RGD:4889827 | |
| Biological Process | GO:0009812 | flavonoid metabolic process | Por | IEP | Rat | PMID:18803703|RGD:4889813 | |
| Biological Process | GO:0018393 | internal peptidyl-lysine acetylation | Por | IDA | Rat | PMID:18194664|RGD:4889819 | |
| Biological Process | GO:0043066 | negative regulation of apoptotic process | Por | IMP | Rat | PMID:19264869|RGD:2316785 | |
| Biological Process | GO:0043154 | negative regulation of cysteine-type endopeptidase activity involved in apoptotic process | Por | IMP | Rat | PMID:19264869|RGD:2316785 | |
| Biological Process | GO:0060192 | negative regulation of lipase activity | Por | IDA | Rat | PMID:18801337|RGD:4889814 | |
| Biological Process | GO:0043602 | nitrate catabolic process | Por | IDA | Rat | PMID:16527817|RGD:4889831 | |
| Biological Process | GO:0046210 | nitric oxide catabolic process | Por | IDA | Rat | PMID:19152507|RGD:2316786 | |
| Biological Process | GO:0046210 | nitric oxide catabolic process | Por | IMP | Rat | PMID:19152507|RGD:2316786 | |
| Biological Process | GO:0045542 | positive regulation of cholesterol biosynthetic process | Por | IMP | Rat | PMID:19264869|RGD:2316785 | |
| Biological Process | GO:0032332 | positive regulation of chondrocyte differentiation | Por | IMP | Rat | PMID:19264869|RGD:2316785 | |
| Biological Process | GO:0032770 | positive regulation of monooxygenase activity | POR | IDA | Human | PMID:19448135 | |
| Biological Process | GO:0045880 | positive regulation of smoothened signaling pathway | Por | IMP | Rat | PMID:19264869|RGD:2316785 | |
| Biological Process | GO:0090031 | positive regulation of steroid hormone biosynthetic process | Por | IDA | Rat | PMID:2495435|RGD:4889602 | |
| Biological Process | GO:0090181 | regulation of cholesterol metabolic process | Por | IMP | Rat | PMID:19264869|RGD:2316785 | |
| Biological Process | GO:0003420 | regulation of growth plate cartilage chondrocyte proliferation | Por | IMP | Rat | PMID:19264869|RGD:2316785 | |
| Biological Process | GO:0071548 | response to dexamethasone | Por | IDA | Rat | PMID:27856527|RGD:127285625 | |
| Biological Process | GO:0007584 | response to nutrient | Por | IEP | Rat | PMID:17392395|RGD:4889828 | |
| Biological Process | GO:0009410 | response to xenobiotic stimulus | Por | IEP | Rat | PMID:19265259|RGD:4889621 |
| EXP Inferred from experiment |
| IDA Inferred from direct assay |
| IEP Inferred from expression pattern |
| IGI Inferred from genetic interaction |
| IMP Inferred from mutant phenotype |
| IPI Inferred from physical interaction |
| HTP Inferred from High Throughput Experiment |
| HDA Inferred from High Throughput Direct Assay |
| HMP Inferred from High Throughput Mutant Phenotype |
| HGI Inferred from High Throughput Genetic Interaction |
| HEP Inferred from High Throughput Expression Pattern |
Mouse Genome Database (MGD), Gene Expression Database (GXD), Mouse Models of Human Cancer database (MMHCdb) (formerly Mouse Tumor Biology (MTB)), Gene Ontology (GO) |
||
|
Citing These Resources Funding Information Warranty Disclaimer, Privacy Notice, Licensing, & Copyright Send questions and comments to User Support. |
last database update 12/30/2025 MGI 6.24 |
|
|
|
||